Thread #9089280 | Image & Video Expansion | Click to Play
HomeIndexCatalogAll ThreadsNew ThreadReply
H
The Stable Diffusion general for realistic or cartoon futa/trans/femboy/dickgirl etc. content.

Last Thread
>>9058476

I want non-dickgirl photorealistic 3dpd!
>>>/aco/asdg
I want non-dickgirl cartoon styles!
>>>/aco/csdg

>What belongs here?
Normal /aco/ rules apply, see >>8790694 (Cross-thread)
/futasdg/ includes futas, dickgirls, traps, trans, femboys, etc
Try to keep images either photorealistic or Western art influenced.
The lines between Western /aco/ type art and anime can be blurry, don't think too hard about it.
If you want help with your gens, post an image and your generation settings, and ask for advice.

>What doesn't belong here?
Bitching and complaining, especially bitching and complaining with no images.
Futas aren't real, don't argue or complain about anatomy.
Unsolicited requests.

>Have a request?
Go to >>>/trash/slop
Feel free to solicit requests or ideas for gens, though.

>How do I start to make these?
Check the linked threads and resources below.
https://civitai.com/articles/4389/beginner-tips-for-pony-diffusion-xl
To prompt a futa in your PonyXL prompt, try changing "1girl" to "1futa, futanari"

>Baked-in Pony Diffusion characters
https://ponychar.com/

>Related threads on other boards
>>>/h/hdg
>>>/e/edg
>>>/d/ddg
>>>/u/udg
>>>/g/ldg
>>>/trash/slop
>>>/trash/sdg
>>>/vg/aids
>>>/vt/vtai
>>>/y/airt
+Showing all 205 replies.
>>
>>
>>
>>
>>
>>
File: combined.mp4 (3.9 MB)
3.9 MB
3.9 MB MP4
>>9089313
>>
File: combined.mp4 (3.8 MB)
3.8 MB
3.8 MB MP4
>>
>>
>>
>>9089489
>>
>>9089490
>>
>>9089491
Weiss Schneenis
>>
Is there an alternative to CivitAI for Wan 2.2 loras?
Civit is good, but the selection of wan 2.2 loras is kinda slim
>>
https://files.catbox.moe/6nazny.mp4
>>
File: 1227(3).gif (1.8 MB)
1.8 MB
1.8 MB GIF
sydney sweeney futa from previous
>>
>>
>>
>>
>>
>>
>>
i found out about these /aco/ threads today and my pp has been diamonds since then, holy fug more!
>>
>>9089794
let me suck her
>>
>>9089103
I wish there was somewhere for just photoreal futa but I guess not
>>
>>9089807
How did you find it?
>>
>>9089280
Thank you for the new thread!
>>
>>9089938
I was looking for a specific pic on stable diffusion giant threads on /d/ but I couldn't find it, so I started clicking the links, also I always loved those realistic futa AI vids but they just suddenly stopped happening as often in other boards, I love that there is a bunch of those in these threads in here, truly a damn good time to be alive
>>
>>9089966
ACO is the superior futa thread (gif turns into shitposts about definitions)
>>9089787
at work and can’t mock-up this one for the meme
>>
>>9089791
workflow?
>>
>>9090043
these gifs make my pp so hard, i'm such a faggot omfg, ever since i found these threads i'm glued to them
>>
>>9089878
hey i remember futa AI being on /gif/ and i loved those threads, i never knew they actually belonged here (i guess)
kinda wild like when u find a hidden gem from something u used to like a lot
>>
>>
File: 00014.png (1.7 MB)
1.7 MB
1.7 MB PNG
Posting photo trained shit should be bannable tbqh.
>>
>>
https://files.catbox.moe/9jemf3.webm
>>
>>9089776
very underrated. nicely done!
>>
>>
>>9090715
>>
>>9090716
>>
>>9090719
>>
>>9090720
>>
>>9089640
>>
>>
>>9090719
>>9090716
>>9090715
fuck me these are good, can we get a super cute petite girl version?
>>
>>9089491
So needs to zoom out just a bit
>>
>>9090981
Mostly just trying out different loras with old gens.
I'll look back through to see if something fits.
>>
>>9091289
>>
>>9091290
very smooth. whats your setup?
>>
>>9091406
I'm too smoothbrain to figure out ComfyUI, so I just use https://civitai.com/models/1847730?modelVersionId=2264611 for the 2.2 workflow and then reduce the video filesize with handbrake.
I'm sure they could look nicer, but six second videos in about 300 seconds works fine for me.
>>
https://files.catbox.moe/2a171v.mp4

im having too much fun making dicknipple shit (not shitting dicknipples)
>>
just started with comfyui yesterday. how do i make the eyes better?
>>
>>9092842
Upscale or Adetailer or both.
>>
>>9089351
cum so powerfull others started to wank
>>
File: file.png (206.8 KB)
206.8 KB
206.8 KB PNG
>>9092842
>>
hyper slop
>>
>>9093057
>>
>>9093059
>>
>>
>>
>>9093843
>>
>>9089491
>>
>>
>>
>>
>>
>>
>>
>>
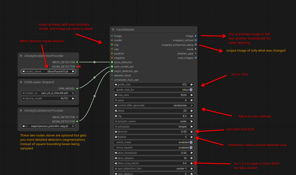
>>9092842
install Impact Pack (and subpack) and look into hooking up Facedetailer to your workflow
I made an image to try explain how to use it

>>9092861 this only works if you have the system resources for it, considering SAM3 uses a 3.5Gb large model
a simpler solution especially if you have limited resources is to go to i.e. Civitai and download detection models for specific stuff; search for "Adetailer" and put downloaded .pt files in your /comfyui/models/ultralytics/bbox folder
>>
>>9095757
oh and if stuff isn't detected no matter what you can then inpaint instead over the area you want fixed, using the same prompts
I use "Inpaint Crop & Stitch" nodes for that + general inpainting
>>
>>
>>9090732
Perfect.
>>
>>9091449
>>9091290
you used txt2vid? i've been a bit cautious of trying it since last attempt was piss poor.
>>
you guys got anymore celeb gens?
>>
>>9096071
t2i, i2v
>>
>>9095757
Would this work in an image to image workflow as well as text to image? For example could I use it to clean up the nose area and fix the 6 fingers on this?
>>
>>9096142
yeah, FaceDetailer takes any image input and redraws any detected area at an upscaled resolution and stitches it back in, using the provided prompts as guide
it wont fix big errors without high denoise but that risks making the area look very different
for 6 fingers, its probably better to manually inpaint that away, provided you got the checkpoint (and loras) used for it, otherwise theres stuff like Qwen image edit or using inpaint models
>>
>>9090351
but not just animated, still images too
>>
>>
>>9096089
>>
File: Untitled.jpg (98 KB)
98 KB
98 KB JPG
>>
File: Untitled2.jpg (94.2 KB)
94.2 KB
94.2 KB JPG
>>
File: Untitled3.jpg (94.5 KB)
94.5 KB
94.5 KB JPG
>>
File: Untitled4.jpg (119.9 KB)
119.9 KB
119.9 KB JPG
>>
File: Untitled5.jpg (116.1 KB)
116.1 KB
116.1 KB JPG
>>
>>9097030
More like the but with camera zoomed out a bit
>>
>>9097030
I like the idea of a futa Milena Velba but your vid's pretty janky, unfortunately.
>>
>>9097651
>>9097330
yeah. i have no idea why i'm fighting the camera on this one. i think sometimes the LORAs make the camera want to move no matter how much you tell it not to
>>
>>9098049
Oh yeah that's it.
Now we need her walking or moving a bit, with her semi flaccid cock slowly gently bouncing around.
The unzipping reveal with her big cock flopping out is top tier.
What program or website is used to create these?
Is it civitai something?
>>
>>9098049
Maybe just try using a different starting image.
>>
>>
>>9098049
what lora is the big futa boner?
>>
>>9099113
https://civitai.com/models/1387077?modelVersionId=1567538
>>
>>9099136
did you make this? >>9089787
>>
>>9099143
yeah. I like memes
>>
>>9099161
can you upload the sydney sweeney full quality?
i am going to cum to it.
>>
>>9099170
this was the raw video from it. wan2.1 has been fighting me on quality lately
>>
>>9099211
Zoom in, zoom out is a neat effect.
>>
>>9098467
Oh fuuuuuuck yeah.
>>
Any love for tentacle dick futas?
>https://rule34gen.com/video/10973/onboarding-the-interns/
>>
no idea why the cock has a mind of its own
>>
>>
>>9099332
fuck its too good. ai is the disaster ted k was talking about.
>>
>>9099332
not into tentacle dicks, but i applaud the effort.
>>
>>
>>9099332
Would love more like it. But I also wonder now, would it be possible to generate inside views too?
>>
>>9099995
there are xray LORAs but I'm not sure how well they work with video
pic unrelated
>>
File: AiFaNcY.mp4 (3.3 MB)
3.3 MB
3.3 MB MP4
>>
>>9100491
>>
>>9100492
>>
>>9100493
>>
>>9100494
>>
>>9100493
Now gen her getting fucked by white cock in the ass.
>>
>>9100494
Very nice.
Care to share a catbox of the original image?
>>
>>9098049
could try
positives: stable camera, stable shot,
negatives: zoom, zoom in, zoom out, panning, dolly, dolly shot
>>
can anyone familiar with reforge neo teach me how to make good videos with either wan2.2 or another model?
>>
>>9098185
locally generated on my 4070
>>
>>9100524
>>9100946
I took those from Civitai so you can try asking the guys who made those (check the filenames) for favors.

>>9101298
Oh man, that face is abhorent, and I say this as someone who likes the plastic bimbo look in general.
>>
>>9101802
>that face
not my best gen for sure
>>
>>9102001
That face's much better. Same with the >>9098467, which I'm pretty sure you've genned as well. Real motherly vibes on both of them.
Personally, I like the contrast of having a futa that's hung (and usually buff and stacked as well) beyond belief but with a face that's homely, androgynous or downright unpleasant to look. I think it helps sell the fantasy a bit more.
>>
>>9089313
Is there a free website or app that has no problem generating images like this? Everything I've tried doesn't work. There's Perchance, but it never gets it quite right, and I don't have a good PC to run a model locally.
>>
>>9102557
EasyDiffusion on linux allows genning on CPU. takes forever, but it works...
>>
sometimes the seed hits just right
>>
>>9102714
god fuck!
>>
>>9102714
Lovely!
>>
>>9102714
Perfecto!
>>
>>
File: JohnD.webm (3.2 MB)
3.2 MB
3.2 MB WEBM
>>9105158
>>
>>9105159
>>
>>9105160
>>
>>9105161
>>
>>9105161
>>9105158
AAA+
>>
>>9102714
See
>>9105230
>>
>>9099332
i really like the ones where theres an uncanny mix of casual aloofness next to mind bending levels of smut. i think im going insane, this whole thing isnt going to a good place. i have an overwhelming sense that all my ancestors since the beginning of time are cursing me
>>
>>
>>9105873
Can some talented anon animate this?
>>
File: Eggerson.mp4 (390.2 KB)
390.2 KB
390.2 KB MP4
>>
>>9106677
This is what we need more of
>>
>>9105158
more please
>>
>>
>>9108225
>>
can anyone help me make her stop twerking and look less terrible
>>
File: file.png (1.2 MB)
1.2 MB
1.2 MB PNG
>>9109523
>>
>>9109524
This is why we can't have nice things
>>
>>9109524
>>9109523
Use a model other than basic.
>>
>>9109856
oh actually i switched it to that from smoothmix before taking the screenshot
>>
>>9109572
yeah fuck me for wanting to improve, cunt
>>
>happy little accident
>>
>>9109922
I wasn't trying to insult anyone.
I was thinking along the lines of how complicated it looked to my tiny simpleton brain and how I would just give up because it looks like too much work for lazy old me.
I applaud anyone who has the skill to understand anything in that screenshot.
>>
>>9109941
>>
>>9110682
>>
>>9109941
octopi are masters of disguise
>>
>>9109941
>>9110968
>>9110682
Retard freak show shit we don't need
>>
>>9111375
Fuck off, tourist.
>>
>>9111553
No. You. Freak show freak.
go join the freak circus
>>
>>9111375
>>9111553
>>9111756
come on guys, this is the dicksie chicks sub. we're all pervs here.
>>
>>9111777
This image is the material we are here for.
Not that freak show garbage or those ridiculous 6 foot long cocks
>>
>>9112157
>>
File: Eggerson.mp4 (3.1 MB)
3.1 MB
3.1 MB MP4
>>9112157
That's where you're wrong kiddo, I'm here for shit like >>9099332 AND the 6 foot long cocks. I also don't sperg out when anons post more vanilla content, unlike you.
>>
>>9113100
On that note, here's another Civitai vid dump.

>>9107458
>more please
Here u go
>>
>>9113101

>>9107122
>This is what we need more of
What, more solo futas, more redheads or more reasonably-sized dicks?
>>
>>9113104
>>
>>9113105
>>
>>9113106
>>
>>9113107
>>
>>9113108
>>
File: Tenzan.mp4 (1.6 MB)
1.6 MB
1.6 MB MP4
>>9113111
>>
>>9113113
>>
>>9113114
And the last one for today (probably).
>>
>>
>>9112157
>dudes are literally copypasting giant cocks onto women they know
>"This is not what we want, kiddo!"
>>
>>9113315
>>9111777
I think it is just his tsundere way of asking for more.
>>
>>9113100
More like this please.
>>
>>9113315
there was a mp4 posted several threads ago of a blonde woman lifting her skirt revealing her cock. the title was something like "mom_01". it has since been reposted with a different file name.

i need to know the lore
>>
>>9113379
You mean more mermaids or more freaky-deaky content in general?
Cause if it's the latter, there are degrees to freakiness one might not be ready for.
>>
>>9114655
ya know hwat, keep it aesthetic. i don't wanna smell the pic.
>>
>>9114655
Dope
>>
>>9114666
>>9114670
The duality of man.
>>
I'm geting shit results with wan 2.2 (warbling, or blurry out of focus frames besides the first one)
Google says play around with the steps but that isn't working.


Some people are saying they are getting good results with 8 steps, but I'm at 65 and thing still suck.


What workflow do you guys use?
>>
>>9114655
Should of been more specific, more of women growing dicks
>>
>>
Can someone animate this?
>>
>>9116013
nice
>>
>>9116451
Who's made that pic? Looks like StevenCarson.
>>
>>9118547
https://twitter.com/Audrix3DX/status/2014813085911966066
>>
>>9118547
>Nigger Twerking walking seizure
Would be more sexy if she was just walking around normally doing things
>>
>>9118686
Not sure what you're about, that looks like a regular K-pop style dance. But fortunately for you, there's also a walking AImation.
>>
>>9116451
>>9118547
>>9118688
>>
>>9113106
I do like how they look kinda similar... feeds into the fantasy that they're related.
>>
What happened to all the photorealistic gens? Around june last year we had tons and tons of great photorealistic animations, and now it's all just generic semirealistic but stylized slop, not just here, but everywhere, really.
>>
>>9113121
holy shit nice
>>
>>9119361
Every AI thread has quietened.
>>
>>9118688
.mmm yes that is way more appealing than what ever the "dance" (demon possession epilieptic siezure)
>>
I like em smol
>>
>>9089280
>>Have a request?
>Go to >>>/trash/slop
>Feel free to solicit requests or ideas for gens, though.
remove this from your OP, /slop/ isn't your threads personal request bin lol. No wonder the threads been getting worse and worse, make your own requests in here.
>>
requesting self-suck animation
https://x.com/_knyazh_/status/2018429741615722588
>>
>>
>>
>>9120209
What the fuck
>>
>>9120484
wut
>>
Question: any idiot proof way to generate Futa videos on a RTX 5070? I can't find the right comfy workflow and Forge Neo didn't help either.
>>
>>9121041
>I can't find the right comfy workflow
depends on what you mean by this
>>
>>9121061
I tried the ones on the templates menu but didn't find any that worked with NSFW models (at least the ones I downloaded). Tried the one from >>9091449 but 14b seem to be too heavy for my system to handle. 5b doesn't seem to have the High/Low divisions 14b has, so I can't use the same workflows...
>>
>>
>>9121495
Can someone help me animate this? Can`t get it to work that the futa stays in the same Position.

Reply to Thread #9089280


Supported: JPG, PNG, GIF, WebP, WebM, MP4, MP3 (max 4MB)