Thread #107949707 | Image & Video Expansion | Click to Play
HomeIndexCatalogAll ThreadsNew ThreadReply
H
>UIs to generate anime
ComfyUI:https://github.com/comfyanonymous/ComfyUI
SwarmUI:https://github.com/mcmonkeyprojects/SwarmUI
re/Forge/Classic:https://rentry.org/ldg-lazy-getting-started-guide#reforgeclassic
SD.Next:https://github.com/vladmandic/sdnext
Wan2GP:https://github.com/deepbeepmeep/Wan2GP
InvokeAI:https://www.invoke.com/

>How to Generating Anime Images
https://rentry.org/comfyui_guide_1girl
https://tagexplorer.github.io
https://making-images-great-again-library.vercel.app/
https://neta-lumina-style.tz03.xyz/

>Output cleanup
https://rentry.org/RemovingDiffusionGunk
https://www.mediafire.com/file/vipr23exc5htmnt (batch processing python script)

>Generating Anime Videos
Guide:
https://rentry.org/wan22ldgguide

>Anime Checkpoints, LoRAs, Upscalers, & Workflows
https://civitai.com
https://civitaiarchive.com
https://tensor.art
https://openmodeldb.info
https://openart.ai/workflows
https://www.seaart.ai
https://www.liblib.art/
https://rentry.org/adtsampler

>Anime Misc
Local Model Meta:https://rentry.org/localmodelsmeta
Share Metadata:https://catbox.moe|https://litterbox.catbox.moe
Img2Prompt:https://huggingface.co/spaces/fancyfeast/joy-caption-beta-one
Samplers:https://stable-diffusion-art.com/samplers
Txt2Img Plugin:https://github.com/Acly/krita-ai-diffusion
Online metadata viewer SD/NovelAI:https://spell.novelai.dev
Catbox/Metadata Userscript: https://gist.github.com/catboxanon/ca46eb79ce55e3216aecab49d5c7a3fb

>Inpainting Guide from an Anon
https://files.catbox.moe/fbzsxb.jpg
>>106520607

>Neighbours
https://rentry.org/ldg-lazy-getting-started-guide#rentry-from-other-boards
>>>/aco/csdg
>>>/b/degen
>>>/gif/vdg
>>>/d/ddg
>>>/d/dddg
>>>/e/edg
>>>/h/hdg
>>>/trash/slop
>>>/vt/vtai
>>>/u/udg
>>>/r9k/aiwg/
>Local Text&Image
>>>/g/lmg
>>>/g/ldg
>>>/vp/napt
>Cloud Text&Image
>>>/g/aicg
>>>/g/sdg/

>Maintain Thread Quality https://rentry.org/debo

Flux2 Klein is the best edition thread


Prev: >>107878003
+Showing all 359 replies.
>>
First ^_^
>>
>>107949707
ANCHOR:
>/adt/ pixiv:
BakerAnon:https://www.pixiv.net/en/users/110320313
Nekotwins:https://www.pixiv.net/en/users/93453238
RSetsuu:https://www.pixiv.net/en/users/91156181
tamzaiy:https://www.pixiv.net/en/users/38224130
匂い:https://www.pixiv.net/en/users/76374114
Otto:https://www.pixiv.net/en/users/106407853
owphoenix:https://www.pixiv.net/en/users/1661492
cornholioanon:https://www.pixiv.net/en/users/1035594
kunitsune: https://www.pixiv.net/en/users/1154481
Encolpe : https://www.pixiv.net/en/users/1528323

*Anchor your Pixiv and CivitAI here to add it in the next thread.

>/adt/ CivitAI
https://civitai.com/user/Nyan666
https://civitai.com/models/1922023/obmirsak
>>
>>
>>107949707
>ani not included
is this a troll baker?
>>
>generic as shit gpt trash anime girl that is totally 'Louise' because she has pink hair made it into the collage.
It's over. Thread is confirmed slop enjoyers. Abandon taste, all ye who enter here.
>>
>>107950492
it's a troll baker
>>
>>107950500
Better than no bake tho.
>>
>>107950526
please don't excuse schizo and troll behavior otherwise it's going to get as bad as /ldg/. I don't think my heart could take that
>>
>>107950492
my nobara didn't make it widepeepoSad
>>
>>107950538
We were on nr.89 for how many days tho? 3 or 4?
>>
>>107949707
>didnt make the fagollage
literally kys
>>
yunyun and our baby!
>>
>>107950492
Blame the retards who posted that crap, I was just filling the grid.
>>
>>
>>107950691
>she stomps
>condiments splatter onto legs
>"farking hell!"
>>
>>107950626
>>
>>107949707
Why did you leave out ani on purpose?
>>
>>
>>
>>107951073
sexo and impregnate elf ladies in mating season
>>
File: Necro1.jpg (2.7 MB)
2.7 MB
2.7 MB JPG
>>
>>107951215
Fingors
>>
>>107951295
aw fak
>>
>>
File: help.png (369.2 KB)
369.2 KB
369.2 KB PNG
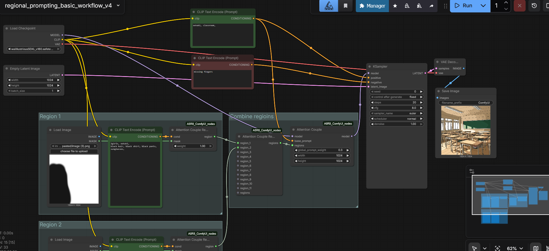
Guys what I am doing wrong?
This is pretty much a copy of the example in the rentry but it just ignores the regional prompts, in fact if I skip the model connection and send it straight from the loader it gets the same result.
>>
>>107951796
Maybe because you are feeding the attention couple a white image? Try the classroom image and mask the area like before and see if that works
>>
OOOOOHHHHHHFFFUCK PRRRRFFFFFF OOH MY GOD YOH MY HNNNNGGOOOOD YYYYEEEEEES YEESSS!!!!!!! ANIME GIRLS ANIME GIRLS ANIME GIRLS ANIME GIRLS SSOO SEXY SO SO SOI FUCKING HOOT AAAA
>>
HHHAAAAAAAAAAGHHH MY BALLS ARE FUCKING BLUEE ANIME GIRLS ANIME GIRLS ANIME GIIIRLLLS
>>
>>107951975
MahoAko was AOTY and a miracle of the universe.
>>
>>107949707
This "node based" interface is the biggest piece of shit I've come across in my fucking life. It can't even be classified as a workflow manager. ComfyUI is a fucking diagram made with Python by the antichrist himself, whose sole purpose is to consume 2 TB of VRAM by loading a checkpoint, how could you screw up so badly as to ruin image generation, to ruin stable diffusion workflows, how the hell did the devs manage to add a subscription model to API nodes, you motherfucking pieces of shit? How can a rational human being defend this mutant technological abortion, "30% faster than Automatic1111" my ass, not even an AI agent would be capable of fuck up so badly as to create this Blender node editor ripoff.This is the result of a bunch of bad decisions made by people whose brains were unable to develop, whose balls got stuck in their abdomen during birth and who don't shit themselves by some miracle of God. I bet my organs that these morons aren't aware of how shitty this node system is because everyone in the dev team uses Automatic1111. I thought workflow managers were programmed by programmers, not the fucking Discord moderators. To those subnormals, I propose a marketing campaign: rename this mistake to ComfyUI 9/11, this fucking shitty node system forces me to use Automatic1111 (with extensions, because I'm not a masochist), at least with that I don't have to spend 3 hours connecting nodes for every fucking workflow, how the hell do you manage to break dependencies with every fucking update? What's being updated, your chromosomes? One day I'm going to lose it, and when that day comes, I'll fork the repo and I swear to God that every time I take a shit, I'll commit a picture of it and push it to the main branch just to fill the repository with high-quality screenshots of my feces. This software made me an atheist, I refuse to believe that hell exists, I refuse to believe that there is anything worse than having to debug Python dependencies in ComfyUI.
>>
>>107951992
I've just never even downloaded Comfy.
Took one look at the interface and nope'd the fuck out like a rational human being.
Nope.
>>
>>107951941
No, I get the same image even if I skip the whole group and link the sampler directly to the model, is like they are being completely ignored
>>
>>107952014
I suspect the model then I haven't tried 16 yet, but even the old ones used be harder to control with region prompting, try a different model before you jump the gun on something else is my best advice.
>>
>>107952014
>>
>>107950691
artist/lora?
>>
>>
>>107952119
Maybe my comfyUI version? I am using the portable one, I'll try with a fresh download just in case

>>107952096
I tried base illustrious 2 but I couldn't get it to gen anything decent
>>
>>107952237
Base is not for genning, it's for training. Try another finetune of it like divingillustrious or something else.
>>
has there been any update of local checkpoints trained with a large database? last thing I kept up with was noobai vpred 1.0
>>
>>107952170
>artist/lora?
For that one I was using a combination of ShindoL, feguimel, and Fontez
>>
>>
>>107952268
Oh, didn't know that, I'll try that one later
>>
>>
I'm not a woman but a post I remembered about made me think of this
>>
>>
>>
>>107949707
No mecha this time?
>>
>>
>>
>>
File: peach.png (1.1 MB)
1.1 MB
1.1 MB PNG
>>
>>107955115 >>107955141
2d colleagues, I don’t get why you keep doing this. What’s the point of derailing our general?
>>
Love your thread. Much better and comfier than /ldg/
>>
>>107950691
BURGER BITCH
>>
Why are you such awful people? we don’t have other local diffusion friendly generals to retreat to when ours is being raided, while you’re free to jump to other anime generals, so why do you keep targeting us? sincerely i don't understand.
>>
>>107949707
>>107955736
>>107955721
>>107955709
>>107955700
Thanks, now I understand everything, hope mods do some justice
>>
>This nigga is still using PonyXL-based model
NoobAI/Illustrious is the future, mah boi
>>
>>107949707
Listen, /adt/.
You tried to raid /ldg/ and /hdg/, bad move, very bad.
We saw it, we stopped it.
And now? We’re allied, a strong alliance. Powerful. Beautiful.

You thought you were tough. You’re not.
You thought you’d win. You didn’t.

We’re united. We’re ready.
And believe me, you’re not ready for what comes next.

Sad!
>>
>>107954403
Strange take but I take it.
>>
Is there a trick to make a perspective coherent background?
>>
>>107956878
maybe try using nano banana for the background and either inpaint what you want in or use it as a controlnet
>>
Has been a good while
Did anything replace illustrious yet?
Also, what the fuck is this about?
>>
illustrious shall never be surpassed
>>
>>
>>107956971
>what the fuck is this about?
isn't it kinda self-explanatory? what exactly is confusing you there?
assuming that's forge, i'd just do a clean install/download it into a new folder and then move all the models and outputs, to avoid any kind of possible issues
>>
>>107956918
Seems like a good idea, ty
>>
>>107957091
Now that's a nice twist to the sequel of Ender Lilies.
>>
>>
the crossover nobody asked for
>>
>>107955420
Rude
>>
>>107956971
There is newbie and netayume but they are very underbaked and slow to run as well
>>
>>
>julien
>>
https://www.youtube.com/watch?v=4hQRTvQ7UpI
>>
>>107960259
kino
>>
>>107960259
where is the joining ice one?
>>
>>
>>
>>107959266
Is that character an oc or?
>>
>>107960962
I though it was texas from arknights, my bad.
>>
>>107959665
>PWEENE!!!
>>
>>107958792
>franxx
Cool!
>ender lilies
Nice!
>Muv-Luv
Oh boy...That said, The BETA just wanting to grind the planet they are on is going to do numbers with the other two opposing forces.
>>
>>107958792
nice
>>
>>
>>
>>
>>107962573
how it feels to chew 5 gum
>>
>>
>>
>>107962574
>>107962566
good gen, but this is /d/
>>
>>
>>107963739
Good gen, but this belongs on /edg/. As is well known, any gen exceeding the established quality threshold is automatically classified as such.
>>
>>107963001
>>107962574
>>107962573
But you are sloppers. You remain here in the slop limbo, your turn arrives only after improvement.
Specially you >>107954910
And no, this isn’t a “oh, I’m so good that he is targetting me” thing. No, you’re bad, a slopper with a weird foot fetish fixation.
>>
>>107948357
Haha it really does.
>>
>>
>>107963739
Cute! Keep those coming please.
>>
>>107964606
that's right
>>
>>
>>107964379
interesting text
>>
Gave a shot to AI audio with Wan
https://pomf2.lain.la/f/nn1veo8j.webm
>>
>>107966230
speaking of audio, AceStep 1.5 is supposed to be coming out pretty soon. either today or tomorrow I think
>>
>>107966230
that's pretty cool

>>107966241
local audio has a lot of catching up to do
>>
yeah... just tried
https://acestep.music/
a lot of catching up is an understatement
hopefully 1.5 is a massive improvement
kinda weird there's no ai audio/music general but i guess it's cause there are no good local models and lack of ai board doesnt help either
>>
>>107966241
Is it a bigger model or just better data?
>>
>>107966951
I don't actually know since I don't keep up with audio models myself but I've been seeing it hyped up.
>>
>>
>>
。。。
>>
>>
>>
>>107968692
kek those shorts are ridiculous, love it
>>
>>107968736
Uhm... wrong thread sir.
>>
>>
File: plush.png (1.3 MB)
1.3 MB
1.3 MB PNG
this task is IMPOSSIBLE for characterlorakeks
>>
>>107968846
Oops
>>
>>107968692
I got a test right here >>>/e/3050019
>>
>>107968903
>chibicheeks
Who the fuck do you think you are to come in here shilling your shitty X account? This isn't your personal advertising board, you attention seeking faggot.
Go back to begging for likes on X where people are will engage with your slop.
This general was better before you tourist faggot showed up trying to build your brand.
>>
>>107969148
Yeah, he puts his handle in tiny text at the bottom like we wouldn't notice.
>>107968903
Do think you're slick? Everyone sees your sad little engagement trap, you thirsty and obvious faggot.
>>
>>107969148
>>107969176
So mad for no reason, I just forgot I had put a watermark on it. Also good job bringing attention to it, retards.
>>
>>
>>107969216
um, what is she sitting on?
>>
Have there been any decent vpred models that have been released in the past year or is 102d still the best option?
>>
>>107969289
it's just a pillow/cushion/chair type thing.
if you want to be super gratuitous you could pretend it's a giant meat bun but that would be kind of weird.
>>
>>107969446
>giant meat bun
that's what I thought at first and that she is sitting on the pointy bit.
>>
This thread lacks Fern
>>
>>107969425
This one can do 2048x res base gens https://civitai.com/models/1445275/seele-noobai-sdxl
And there have been some models that use flow matching instead of v-prediction https://civitai.com/models/2071356/experimental-noobai-with-rectified-flow-eq-vae
>>
RIP /adt/, hat a dump it’s become. Just chibi and moe garbage everywhere, seriously, what is this? It’s embarrassing to post my gens in this clown pit.
>>
Hoes status?
>>
>>107969890
Hoes are incredibly mad, seething even
>>
>>107969723
Anon, I think you meant to say the thread lacks Frieren and Ubel.
>fat bitches
>>
File: moeshit.jpg (2.4 MB)
2.4 MB
2.4 MB JPG
>>107969863
>>
>>107951796
>>107951941
>>107952096
I was indeed an idiot and misunderstood how it worked, I was using white background images with black color, not realizing the mask expect alpha values for the 'hole'
Still needs a lot of tries to get interactions to match but at least most of the time the characters are placed as expected
Now I need to check how to improve details and the control net stuff, my goal is to use blender to position a few dummies, render it and pass it to comfyUI to turn into an image.
>>
>>
>>
>>107959665
>missing paw toe
Wrong, it had an extra toe
>>
>>
>>107969995
First off, those are promo banners. Second, /a/ doesn't jerk off to moe pedo shit 24/7 like you do here. Third, you took an entire medium, boiled it down to one infantilized corner, and slapped "anime diffusion" on your loli spam thread. It's 2-3 anons recycling the same big eyed slop.
I repeat again this general is trash, It's a moe hugbox and I'm not posting my gens here, you're disgusting from your behavior to your refusal to take criticism.
>>
>>107969995
Where's the seinen, josei? 90s aesthetics? Mecha? Mature manga? Nah! too much effort, too much creativity, too much SOVL. Better spam cookie cutter moe garbage and foot fetish and LARP as anime diffusion.

I won't post my gens here, and I invite anyone who actually respects anime and manga as a medium to do the same. Don't dignify this slop factory with your work.
>>
>>107970712
>>107970507
>>107970248
>>107969890
TRASH.
This must be what it feels like when someone says they love literature and you find out they read Twilight and Harry Potter.
YOU ARE THE K POP OF MUSIC.
YOU ARE THE TWILIGHT OF LITERATURE.
YOU ARE THE DECAY OF JAPANESE ART.
>>
File: Inazuma.jpg (482 KB)
482 KB
482 KB JPG
>>
>>107972235
But he has a point.
>>
>>107972386
Yeah, the very fact this general is dead is because anyone with a shred of actual taste for anime sees this place and fucks off immediately. Still waiting for the real anime general with real anons actually genning.
>>
>>
File: 37461837.png (1.1 MB)
1.1 MB
1.1 MB PNG
>>107972196
I just started learning so I can gen my own natsumis, why are you so mean
>>
>>107972782
it's a local shitposting schizo, just ignore it like everyone else does
>>
>>107972782
>it's a local shitposting schizo
Oh, neat, so you don’t accept critique? You post online, I have to eat your slop with my eyes, but you get to dismiss my words in your head. Thanks!
>>107972782
I mean because I want you to fucking improve, to actually think outside this moe blob slop box faggot!

THE SCHIZOS ARE THE ONES WHO DOESNT WANT YOU TO IMPROVE
>>
lol
>>107972722
>>107972908
>>
>>107972992
This is /adt/ , there are 72 gens. If you had something to say, you wouldn’t be crossposting just to start shit. Stay there, we don't need you here.
>>
>>107972992
Crossposting for a flamewar impressive priorities Mr not /adt/ anon.
>>
>>107970507
>>107971563
Very cute. Thank you for posting.
>>
>>107970507
>>107971563
I forgot to say, please stay here, you are very important to this general, we need you.
>>
>m-maybe this time my brilliant plan to trigger a war between the AI generals will work-
it won't, schizo, you're too retarded to manipulate anyone but yourself.
>>
What is ESL schizo trying to say
>>
>>107973089
that I’m having fun faggot and that’s what gives me the energy to keep this going long term.
>>
File: 37645476.png (1.1 MB)
1.1 MB
1.1 MB PNG
>>107973106
So it was all in jest, you don't think my natsumis suck?
>>
>page 5, only chat is with me, the Schizo™ by Steven Spielberg
>>107973169
Meh, too dead of a general and too fake yourselves to care.
>>
Hope the mods IP ban me, delete my posts, and leave you to interact on your own.
Dead general.
False praise general.
Always has been.
>>
>>
>>107972992
this really made him mad lol. i wonder why he doesn't just gen himself? makes me think he can't and is lashing out at anons having fun with new technology
>>
>>107973698
He does gen the most basic retarded shit like Miku holding a sign.
>>
spring doko
>>
>>107968720
>>107969723
>>107969890
I bet the ragebot will love this one!
>>
>>107974231
>>
>>107970712
>>107970507
>>107970248
>>107969890
CUTE.
This must be what it feels like when you like cute things and then you see cute things.
YOU ARE THE TOM BRADY OF KAWAII.
YOU ARE THE MICHAEL JORDAN OF CUTENESS.
YOU ARE THE PEAK OF JAPANESE ART.
>>
>>107969995
4chan is a husk of it's former self
saying 4chan is at it's core essence an anime website is insulting
>>
>>
Hey guys, real talk what if we just buy an ad and casually win? wouldn't be cool? making /adt/ randomly famous on 4chan? ¬‿¬
>>
>>107974342
I'm not a "ragebot" but I don't think anyone cares about your absolute basket case of a country or its insane politics.
>>
>>107975300
Do you need somebody to talk to? You seem like you're on a verge of snapping today, bro.
>>
well i am out of here, it's just one guy now using proxies to harass anons and genners he doesn't like. all while stealing posts and trying to gaslight the mods into banning actual anons. it's was great for a while but even the mods don't care about this board anymore and if anything ani just showed me how pointless it is to spend time on anon boards with how easy it is to ruin them these days.
mods only care about the fake engagement and not the few anons left that barely use these threads and boards. this place doesn't want you here period.
>>
this is so tiring. I'm just gonna leave fuck this place.
>>
>the schizo is pretending to be anons who want to leave the general to attempt to encourage others to do the same
>again
>he's pulling the old /pol/ "is anyone else tired, I think I'll just go to sleep" but
>again
>>
>the schizo this, the schizo that
You will keep talking about me or talk about anime diffusion?
>>107974759
TRASH btw
>>
>>107974759
Cute Hallway btw.
>>
>>
>>107976196
>running around behind me putting out imaginary fires
You really think anons posting here give a shit what I say about them?
And if they did actually take my words seriously, would they even be worth defending by you damage controlling with fake positivity?
You know what? You're pathetic.
>>
You are way more schizo than usual, chat, what gives?
>>
>>107976330
zoomer is bored on a snowday.
>>
>>107976338
That unironically makes too much sense.
>>
this is why tag prompting sucks. how do i make it so the girl has her arms up behind her head but NOT the guy? there is only the gender neutral 'arm_behind_head' tag that SDXL recognizes. it's completely random whether it'll be the guy doing it or the girl. sure, the model can try to intelligently guess based on the context of the prompt used, but I hate guess work. with natural word prompting can I explicitly specify what I want.

these limitations make using illustrious not so fun.
>>
>>107976542
>how do i make it so the girl has her arms up behind her head but NOT the guy?
Regional prompting and/or Controlnet.
>>
What's the training data for these actually?

- all digital manga
- all digital anime
- all of exhentai?

I know that waifu generators have been around since GANs, but I never read up on the training datasets they use.
>>
>>107976649
It's Danbooru for a lot of the local models.
>>
>>107976542
> sure, the model can try to intelligently guess based on the context of the prompt used
that is literally a very simplified way of explaining exactly what it does. This is basic fucking inference you dumbass. It'll get enforced even more if you're defining WHAT you expect the male hands to be doing since that's where inference will want to put them. There also aren't all that many non-POV compositions that this sort of thing would even apply.
>>107976649
danbooru and, pending model, e621.
>>
>>107976556
Regional prompting feels messy and requires you to setup masks before the image is generated. It feels only useful if you already have a base image and then modify it. I haven't tried the control net approach, how would that work? Do you have a solid WF example?

>>107976674
You can't define what the male hands are doing because all booru tags are gender neutral. That's the entire reason it's a problem you retard. IE, there is no "male_grabbing_waist" or "female_holding_x".
>>
>>107976542
This is why models trained on tags fucking suck, especially if they use a shitty te like clip.
>>
>>107976726
I know. I've been using WAN/ZIT/etc for the past several months and god it's so nice to just be able to explicitly write what I want without praying aligns with what I'm thinking. Sure it's not perfect but it's miles better than using tags. XL 3.5 is supposed to have some native language support but they're never releasing it.

It's a shame because XL is still the best anime model when it comes to quality with hundreds of thousands of loras for anything you can imagine but the prompting is outdated.
>>
>>107976715
>Regional prompting feels messy
Yeah, it doesn't always or even usually work very well in my experience. It's one of those things that's better in concept than execution.
>I haven't tried the control net approach, how would that work?
You feed Controlnet an image that establishes the poses you desire. You can generate this image in multiple ways, use your imagination.. Perhaps the easiest would be posing some Koikatsu models and taking a screenshot.
>Do you have a solid WF example?
I wouldn't touch Comfy with a 10 foot pole if you paid me.
>>
>>107976715
>You can't define what the male hands are doing
Yes, you can.
Because you can literally just tag the action. No gender is needed. Images are tagged as a full pool. You tag out the full pool and inference will want to put things where they usually belong.
this really isn't complicated.
https://files.catbox.moe/w3lnhj.png
>1boy, 1girl, arms behind head, grabbing from behind, torso grab, dress

also literally who gives a fuck if you have to reroll a few times. inference on SDXL is 10 times faster than any of the shit garbage NL models you have access to.
>>
>>107976750
I have been using klein 9B with reference images and its better than illustrious.
>>
>>107976779
Why are they doing the Yajuu Senpai pose?
>>
>>107976795
klein is nice but using refs won't ever compare to using loras that understand the character's expressions and full 360 view.
>>
>>107976807
Increase the reference size to 1.5MP or 2MP, it helps a lot to retain the details.
>>
>>
>>107976795
>its better than illustrious
Ehh not really
for edits yes it's better. but the anatomy issues with klein and not knowing booru concepts still make illustrious better for t2i (for now)
>>
>>
>>107977142
I just got tired of the shitty vae and text encoder mainly.
>>
>>107976309
kino
>>
>>107977142
there's a lora that understands most booru tags, AnimeEdit on c*vitai (vomits) or something for f2k 9b/4b. It also supports style transfer by giving it reference images. Sadly it doesn't do nsfw really well other than nudifying from my testing
>>
>>
>>107978663
>No thick thighs or wide hips
Based.
>>
>>
>>
>>107979584
>tfw really too much snow
ze pain
>>
>>107980186
This is off topic, don't belong here, BE is /d/
>>>/d/ddg/
>>
>>107980186
>nipples not even protudring
needs work
>>
>banned and all posts removed for a thread that went perfectly fine, filled and was on it's way out
idk anymore

>>107971432
fixed x2

>>107980186
nice
>>
>>107978535
kek
>>
>>107981142
I intended the left column to be shrinkage, though I'm not entirely sure anymore after waking up.
>>107981170
A very subtle curve to the left side of right column. I notice often banana would also add a noticeable silhouette bump (if you look at them) to the middle column. Few times it would shade the far right point.
>>
File: file.png (1.6 MB)
1.6 MB
1.6 MB PNG
>>
anyone trying out z-image base?
>>
>>107986204
doesn't do smut or loli and the anime looks like ponyslop. z noob when?
>>
>>107986345
does it know any characters though? wondering if they actually did train on the noob dataset
>>
>>107986383
>wondering if they actually did train on the noob dataset
You serious? Of course not.
It's not as realism-aligned as zit, but it's still essentially useless without a finetune
>>
>>107986404
well damn. not surprised but still disappointed.
>>
>>107986443
I mean
I didn't test more than 4 characters desu, maybe it knows more than zit at least. I'll test tomorrow if I get to prompt
>>
>>107986204
i can't believe it's finally out. now in a few months we might have some real good anime models
>>
Sopa de Macaco, Uma Delicia
>>
>>107985087
>>
>>107985087
>>107986776
Prompts, now
>>
>>107986874
it's just basic bitch wamudraws + splatoon inkling
>>
File: fafo.jpg (176.3 KB)
176.3 KB
176.3 KB JPG
>>107968720
>>
File: file.png (1.6 MB)
1.6 MB
1.6 MB PNG
>>107986776
Based.
>>
>>
>>107987385
is the uniform a lora or something?
>>
>4gb vram
I want to start and I love my waifu, but is it over?
>>
>>107989019
anime is perfectly doable with 4gb vram
>>
>>107989037
I have literal thousand of pictures of her, my intent was to create a lora that is more accurate, her because most gens of her are kinda off and then distribute it.

Layman speaking here but I'm willing to put the effort just want to know if it's a fool's errand.
>>
>>107989062
You can rent compute for that. Google Colab should be free.
>>
>>107989112
Just gave it some search, thanks anon.
I'll be doing my first steps today.
>>
>>107989062
yeah training a lora on 4gb is tough. was impossible last time i checked but that was like over a year ago so optimizations may have changed it. when i tried making loras i had to use the lora trainer on civitai
>>
>>107989169
You can also ask someone to train here, on /hgg/ /hdg/ etc.
>>
>>107989197
Nice, I'll try doing some lifting from my part first but it's good to know there are some anons willing to help. Thanks fren.
>>
KHAAAAAAAA
FUCK YOUUUUU
FUCKERRRSSSSS
>>
>>107989334
Nice tongue
>>
>>107989334
:3 >:3 even
>>
>>107989334
boksu?
>>
erabe
>>
>>107976309
>>107978535
deez are cute
>>
>>107987499
oh yes. most certainly.
>>
whats up, losers
>>
>>107990248
nothin much, just enjoying my full suite of fingers
>>
Alright, I read the Up-to-date ComfyUI guide for 1girl and beyond and the localmodelmeta rentry. I also read the rentry pages on /ldg/ and /sdg/. There is a shit load of information and a billion threads on the AI shit. As for models, I think I am want to go towards Illustrious or Noob. However, I am not sure which of these I can run. I have an RX 6600, and I am not sure what would be good for my purpose. My eventual goal is to use likenesses to generate NSFW art. I have read that a custom LoRA would be good, but you need 15-30 images. However, I do not have that many images. I only have one image. As for a way to use likenesses with a single image, I read that IP-Adapter is pretty good for that purpose. Could someone point me in the right direction?
>>
>>107990170
thanks
>>
>>107990256
kek yeah i just noticed
here she is again
ehem, i said

what's up losers
>>
>>107990268
there was a model released earlier today that supposedly can make a full LoRA from a single image. its called z-image i2l I think. other option is using something like nano banana to create more images featuring your character, assuming the image you have isn't nsfw.
>>
>>107990294
>nano banana
Doesn't that require jewgle sign-up which needs a phone number or some shit like that
>z-image i2l
That looks right up my alley. I'll have to check that out. Thank you, anon.
Otherwise, which would you recommend with my purpose in mind? Illustrious or Noob?
Also, not sure if I should go with ReForge/Forge or ComfyUI in a GNU/Linux environment since the latter requires Docker for security reasons. I am on Arch.
>>
>>107990365
unfortunately i dont know the answer between illu and noob since ive been using a single model for months. the thing about the i2l lora though is that the lora will only work for z-image which also came out today. you may be able to use it to get more images to train a lora on an anime model since z-image can't do nsfw.
>>
>>107990385
Ah, I see now. I understand better. If you don't mind me asking out of curiosity, what model is it?
>>
>>107990435
ive been using this one. i recommend not following the quality tag suggestions though since it makes the images look gigaslopped. i believe its some mix of illustrious and noob but the colors are nice
https://civarchive.com/models/1666480?modelVersionId=1772536
>>
>>107990469
Interesting, I'll check it out. Also, how would I replicate a certain artist's style? Would I use LoRAs on that, too?
>>
>>107990520
you can try putting the name of the artist at the start of your prompt which may be enough depending on how popular the artist is. otherwise you will need a style lora
>>
>>
>>107990274
who the fuck are you thanking and why. neither of those backlinked posts belong to you.
>>
>>
File: akari1.png (1.7 MB)
1.7 MB
1.7 MB PNG
>>
File: akari4.png (1.8 MB)
1.8 MB
1.8 MB PNG
>>
*sniff*
>>
File: o_00060_.png (969.9 KB)
969.9 KB
969.9 KB PNG
>>
File: file.png (1.4 MB)
1.4 MB
1.4 MB PNG
>>
>>107993398
shoulder slips are so erotic
i'll never understand women who reveal themselves too much
they throw an entire toolbox of seduction out the window
>>
>>107991443
>Dog girl (it looks weird when we put the two words together unlike catgirl) maid snarls at her so-called "master" switches the remote vibrator on, eyes watering from the humiliation from the sensations, but she refuses to let him see anything other than pure rage.
>>
>>107990268
a lot of the info is outdated because python deprecates unnaturally fast
>>
I heard Z-Image-Base is now out. How long until we get a noob/illustrious tune for it that finally frees us from SDXL tune purgatory?
>>
>>107994698
Tell me what can’t you achieve with SDXL, Regional Prompter, ControlNet, Klein Edit, ZiT, Photoshop, and creating your own LoRAs to get the style you want, without it sounding sloppy?
>>
>>107994788
Regional prompting is fucking terrible, it's not a replacement for a model that can prompt several custom subjects at once.
>>
>>107994820
if there was an interface to do it easily it would be god tier but all the uis kinda suck for doing any manual editing
>>
File: file.png (2.5 MB)
2.5 MB
2.5 MB PNG
>>
File: images.jpg (17.4 KB)
17.4 KB
17.4 KB JPG
>>107994788
>Regional Prompter, ControlNet, Klein Edit, ZiT, Photoshop,
>>
>>107994946
krita works well imo. but i think z-image noob will be great regardless
>>
>>
>>107994698
Z-Image doesn't work in fp16 unlike Z-Image-Turbo, so if you have a gpu that doesn't support bf16 enjoy 31s/it at 1024x1024 res.
>>
>>107994788
This shit is literally the same cope as we had during SD 1.5 times. The toolset is complementary, it's nice to have all of this, but it absolutely isn't a replacement to a better model that understands your prompts naturally. Yeah SDXL is enough to be on par with majority of simplistic danbooru slop, but it all turns into mush once you try to do anything more complicated than a simple pinup or a sex scene. Backgrounds are still non-euclidian mess if you pay any attention, complex interactions (like that "setting up a tent" scene that anon suggested and nano banana does almost right) are fucked without spending hours on fixing every single component (and it will still look wrong). Obviously z-image still won't be on par with nbp but at least it's better than sdxl and its shitty 4ch vae.
>>
>>107995529
mmmmmmmm. floor burger.
>>
Is 24GB of VRAM still enough to run Stable Diffusion with no compromises per the original specification? I just obtained an RTX 3090 Ti and I need to validate my purchase somehow in this VRAM apocalypse. I have made due with an 8GB GPU since 2023 for occasional prompting.
>>
>>107996322
VRAM requirements depend pretty much solely on the model you are trying to run. should be more than enough for anything anime. can probably even do videos though im not too familiar with them
>>
>>107996333
>VRAM requirements depend pretty much solely on the model you are trying to run.
I have used 1.5 and PDXL/Illustrious mostly, occasionally SDXL for textures and assets testing. I thought about training my own stuff but never took it seriously.
>>
>>
>>107995938
>Backgrounds are still non-euclidian mess if you pay any attention,
You can fix parts of it with Krita and G’MIC, remove the background, invert the selection, and enhance it with ZiT, Klein, or Qwen, but the lighting, colors, and strategic object density to avoid overshadowing the character never match. Also, not every background style works with every anime style.
>>
>>107995938
>Backgrounds are still non-euclidian mess
Controlnet.
>>
>>107997084
>cheating
skeleton emoji
>>
Diffusion spiking neural networks on neuromorphic hardware would be fast and efficient (almost instantaneous) enough to transform reality and people into an anime world and catgirls through AR glasses.
Would you wear them?
>>
>>107997120
That reminds me of the Russian hacker dude in Pantheon
>>
>>
>>107997120
At first there will be corpos gatekeeping exclusive hardware and DLC. Some cross-platform jankery. iToddler vs Others war. The idea is people can set how they appear publicly, but people can also block/substitute them in case of trolls.
>>
File: nbp-cd.jpg (415 KB)
415 KB
415 KB JPG
>>
>>107997109
I'd actually say letting the AI dictate your scene's composition is more cheating than dictating the composition yourself by, say, screenshotting an indoor Koikatsu room to make sure the geometry is Euclidean.
>>
>>107990281
nm fag. what style is this?

>>107997595
is this integra from hellsing?

>>107997660
>>107996678
nice
>>
>>107997996
you open Koikatsu often?
>>
>>107998150
Ya it's Integra
>>
>>107998361
I don't, but I've used it to generate Controlnet references a few times.
It's cool for Controlnet references for anime scenes because it has SO MANY sets/props and there's a card for almost every anime girl you could think of.
>>
>>
>>107999405
i thought it was alf from the thumbnail
>>
>>107999477
https://www.youtube.com/watch?v=2hBSMInlDGg

alf is smaller
>>
>>107997595

comes with integra s?
>>
>>107999633
Huh?
>>
>>
>>
>>107995938
>Backgrounds are still non-euclidian mess
Not a bug... A Feature...
>>
>>108001347
Certified IA schizo post
>>
>>107998150
>>107982581
HEY FAGGOT, ZiB, Klein, Newbie, Neta Lumina, Qwen, all those models flopped for anime.
STOP DRAMA FAGGING and work on your UI, be the dedicated anime SDXL UI with better inpaint UI, sam3 segmentation, layers, Krita Vision Tools, Bbox for custom context selection, ControlNet, regional prompter, etc.
STOP TRYING to be another generic slop UI that supports a bunch of snake oil models.
YOUR NICHE IS SDXL img2img inpaint, that's your niche faggot.
YOU COULD BE LIKE A PSEUDO COMFYUI avatarfagging here, talk with anons, discuss new ways to improve your UI with SDXL inpainting and editing workflows.
YOU HAVE BEEN WARNED, I’ll chase you in /ldg/ or here until you do this.
>>
>>
for me it's simple_background
>>
>>107998526
>>108000082
very nice! sad drifters got canned. closest thing to it is petals of reincarnation

>>108004622
based
>>
>>108004730
Any eta on your UI being worth using?
>>
>>108005908
>necrobumps
>>
>>108005908
https://youtu.be/xPJzhocW7vw
>>
>>108005908
too busy lurking /ldg/ which was created to get away from namefag drama
>>
Could we bake thread #91 in /c/ or /jp/? It’s been our general for 7 months here and it’s always the same people. We’re not growing, and it doesn’t seem like it’ll get more traction on /g/. I think anons in /c/ would be interested in it.
>>
>>108006565
Yeah, /adt/ is dead in /g/, people aren't interested in cute stuff here, /c/ would probably give it way more eyes.
>>
lol
>>
>>108006565
Avoid /jp/ please, most of the threads are about 2hu.
>>
>>108006622
Dont forget that /jp/ culture is super insular, /c/ at least treats cute as wholesome.
>>
>>108006622
/c/ at least has more variety, you get artfags, casuals, and people who like wholesome stuff in other words, potential new genners
>>
>>108006641
/jp/ anons tend to gatekeep hard, If it’s not explicitly anime japanese media, they’ll shit on it so gacha, video games will be off topic
>>
does /c/ allow nsfw images? that's one of the problems with the thread being on /g/
>>
And about /bant/? There’s already an AI general there, and it’s surprisingly sane. No schizos, no shitposting, IDs and flags help a lot.
>>108006687
They allow nsfw
>>
>>108006720
True, but /bant/ traffic is way lower than /c/. You get stability, but not much growth.
>>
>>108006720
Hmm, /bant/ does sound appealing, IDs alone filter out a ton of garbage.
>>
Mmm let me think,
/g/ = dead or people browsing other already old diffusion generals
/jp/ = insular
/bant/ = clean but scuffed
/c/ = ???
>>
>>108006728
I browse /c/ and /bant/ is good if you want a small, consistent group and the general there allows nsfw but also furry, /c/ is better if you want new blood.
>>
>>108006739
/bant/ having an AI general already could be a double edged sword might cause territory shit and abova all drama.
>>
OP test the waters on /c/. If it implodes, at least /bant/ or /jp/ is there as a backup.
>>
>>108006788
That sounds like the smartest play desu.
>>108004730
Cute gen
>>
I like /c/ desu
>>
>>108006687
The problem isn’t the thread itself or even being on /g/ but the gens, to much fluff for a tech board.
>>
>>108006878
A really good point, a lot of generals here are walls of texts.
>>
>>108006878
/g/ anons expect info, tools, experiments, logs, which again leans toward /bant/ or even /c/ being better, since you can shape the board culture there.
>>
>>108006878
>to much fluff for a tech board.
That’s actually a big point since the vibe matters as much as the subject.
>>
Mmm and what if maybe we are just changing rooms but not solving the core issue? Which is the quality of gens, to much low quality slop.
>>
>>108006565
What about /a/?
>>
>schizo openly admits to ban evading
>suddenly samefagging out the ass trying to have the thread boardhop
what even causes this mental illness
>>
>>108006969
>low quality slop
Oh no, is the thread schizo! Why are you even here? I recognized you on day two of this board, you’re older than most newfags. Why do you keep coming back attacking us?
>>
>>108007017
Yeah, you got me, I’m the schizo of this thread. But only for /g/, and I hate this general with passion sive the first day it was created. Still, I keep it contained here, I don’t exist outside this board.
>>
>>108007043
Really? That’s great news! So if we move to /c/, /jp/, or /bant/, you won’t follow us? We’ll finally be free from you?
>>
>>108007057
Indeed
>>
>>108007070
Oh great to know!
>>107949707
OP! The thread schizo finally admitted that if we move from this board, he won’t call our gens “low quality slop” ever again, because he doesn’t exist on other boards.

What do you think, anons? I think this is a very good deal!
>>
>>108007097
Great to know, i hate when he call my chibis slop!
>>
im fine right here
>>
here is good, doesn't matter if it's slow
>>
>>108007112
>>108007124
same
>>
>>108007150
>>108007124
>>108007112
Samefag schizo!
Are you really going to keep calling our gens low quality slop forever?! We’re tired of you. We want to be free, and above all, happy! We are /adt/!
>>
Nyoooo, he’s attacking us again!! I never want to read the words low quality slop ever again. I want to move boards, please Mr. Baker! I don’t support this schizo’s insults anymore.
>>
who is baking?
>>
>>108007619
Fuck off
>>
maybe try pinging one of the old bakers on discord
>>
>>108007619
>>108007761
Please stop making that stupid joke about keep baking being a genral made by a troll, thanks. It isn’t funny anymore, and anons are already tired of coming here just to dump gens out of pity.
>>
Im having a stroke, thanks
>>
I was already exhausted from having to bump this thread with a gen every two hours to keep it alive, you all did me a favor by letting it die, thanks anons!
>>
if the regular baker doesnt bake once we hit 10 ill try baking. wont be a collage though since i dunno what theyre using to make it and some things might be fucked up since im just copying the OP but itll do until baker returns
>>
>>108007937
>>108007937
>>108007937
>>
>>108007931
It doesn't make sense to make another general. Let's let the baker return and have him do it, and if he don't come back, we'll just leave this phase as is and call it done. The 5 anons who post here will thank you for it, trust me.
>>
>>108007940
Oh fuck, another week long general thread, another round of posting something every two hours, I'm tired
>>
When you flipflop so quickly between "let's try another board" and "let the thread die" it makes me think your real goal is to get the general off the board.
>>
>>108007994
> me think your real goal
Schizo here, get a life
>>
mmmm....nyoooo~

Reply to Thread #107949707


Supported: JPG, PNG, GIF, WebP, WebM, MP4, MP3 (max 4MB)